Bike started to run real bad today electrical or carbs??
- Wookie58
-
- Offline
- Moderator
-

Registered
- Posts: 5880
- Thanks: 3679
Re: Bike started to run real bad today electrical or carbs??
24 Aug 2023 03:38
Rolf I think you are getting yourself in a muddle with this, hopefully the below will help. As long as the cables are at least the thickness of the original yellow/red you will be fine
1982 KZ1000 Ltd
www.kzrider.com/forum/11-projects/617631...-82-begins?start=192
kzrider.com/filebase-alias?view=download...d-fault-diagnosis&ca
www.kzrider.com/forum/11-projects/617631...-82-begins?start=192
kzrider.com/filebase-alias?view=download...d-fault-diagnosis&ca
The following user(s) said Thank You: sf4t7, howardhb, Rolf1976_KZ900
Please Log in or Create an account to join the conversation.
- Rolf1976_KZ900
-
Topic Author
- Offline
- Sustaining Member
-

Registered
- Posts: 498
- Thanks: 261
Re: Bike started to run real bad today electrical or carbs??
24 Aug 2023 11:44 - 24 Aug 2023 11:59
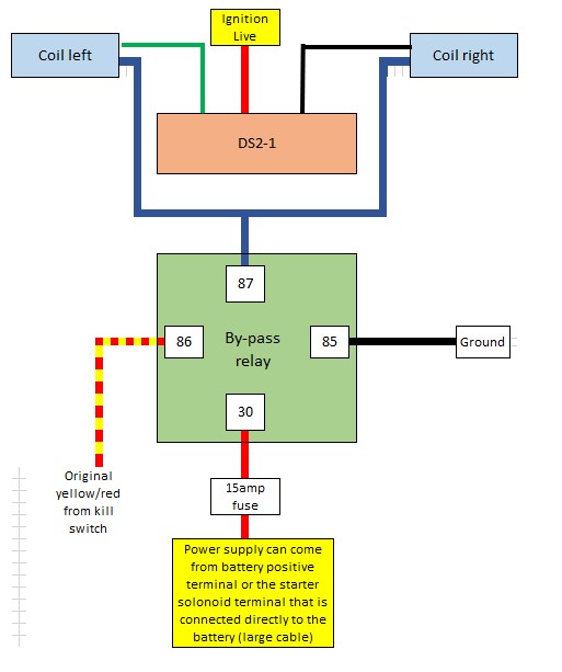
Thanks for the diagram i think will manage how to wire up the relay now .
Today i took a testride and it was not good.The bike fires very easy and runs good on low rev and when idle ,but when trying to take off it struggles bad and misfires also came some black smoke from exhaust.I rode about 2 kilometers
to a place i use to fix on my bikes.On the way the bike was terrible loud backfiring with both deep and high tones=) low power and engine cuts out if rev goes low .The engine also felt very hot after the 2 kilometer ride.
Then i started to check more on wiring on the bike i found one busted connection under right sidecover.
had alook inside the headlight and the connectors looked good. I diconnected the stoplight malfunktion connector under the gastank ,but bike still runs bad .The neutral light worked today !!
.
Took out the plugs again and all 4 was wery sooty again. Im now almost sure this is a timing issue.
i did check the valves some days ago and all was in spec ,but when i did the check standing on left side of bike and turning the crank on right side of bike i may have made contact with one of the dynajet pickupcoils pushing it out of position??. But i rode the bike on a long trip after that included highway riding and i ran great.
On that ride (that was the day the bike suddely ran bad but it was later after the bike had been standing for one hour. On the long trip i notised some small hickups .Later after the one hour rest on the short ride i could smell electrical burned wiring as i spoked about earlier and that is when the bike started to go really bad.
Next now i will check the timing maybe somthing has happened to it.Also have to check inside the killswitch maybe something has burned/melted inside it.
Yea one more thing i have notised that the plugcables are strange. they are very soft and one is way too long. I will check if they are screwed into the coils i know that they are supposed to be molded into the coils ,but i dont think they are.
Today i took a testride and it was not good.The bike fires very easy and runs good on low rev and when idle ,but when trying to take off it struggles bad and misfires also came some black smoke from exhaust.I rode about 2 kilometers
to a place i use to fix on my bikes.On the way the bike was terrible loud backfiring with both deep and high tones=) low power and engine cuts out if rev goes low .The engine also felt very hot after the 2 kilometer ride.
Then i started to check more on wiring on the bike i found one busted connection under right sidecover.
had alook inside the headlight and the connectors looked good. I diconnected the stoplight malfunktion connector under the gastank ,but bike still runs bad .The neutral light worked today !!
.Took out the plugs again and all 4 was wery sooty again. Im now almost sure this is a timing issue.
i did check the valves some days ago and all was in spec ,but when i did the check standing on left side of bike and turning the crank on right side of bike i may have made contact with one of the dynajet pickupcoils pushing it out of position??. But i rode the bike on a long trip after that included highway riding and i ran great.
On that ride (that was the day the bike suddely ran bad but it was later after the bike had been standing for one hour. On the long trip i notised some small hickups .Later after the one hour rest on the short ride i could smell electrical burned wiring as i spoked about earlier and that is when the bike started to go really bad.
Next now i will check the timing maybe somthing has happened to it.Also have to check inside the killswitch maybe something has burned/melted inside it.
Yea one more thing i have notised that the plugcables are strange. they are very soft and one is way too long. I will check if they are screwed into the coils i know that they are supposed to be molded into the coils ,but i dont think they are.
Last edit: 24 Aug 2023 11:59 by Rolf1976_KZ900.
Please Log in or Create an account to join the conversation.
- Mikaw
-
- Offline
- Sustaining Member
-

Registered
- Posts: 4825
- Thanks: 1851
Re: Bike started to run real bad today electrical or carbs??
26 Aug 2023 08:19
Hello. The method you used to clean the carbs only put cleaners into the float bowls. Non would have been pulled up through the Jets. Unfortunately it was a waste of time unless your goal was only to flush out the bowls. At a bare minimum those carbs need to come off and sprayed out with brake cleaner and compressed air. I’d highly suggest a complete breakdown and clean. Then use the plastic inline filter as intended. They won’t last forever but will withstand the heat for a good many years. I see a fuel restriction potential where you have now reduced the surface area of the stone filter to just the end/area not in contact with the hose. It’s quite possible the carb bowl will run dry before you get to the end of the block. One other observation. The carbs you have are not 1976 version for the 900. Yours have fuel pilots below and behind the float bowl. The ‘76 Kz900 factory VM26SS would have air pilots in front of the slider bore angled into the carb throat just behind the airbox boot. It will mean Jets are different for tuning purposes, and internal parts if needed.
1976 KZ 900 A4
kzrider.com/forum/11-projects/613548-1976-kz-900-a4
1976 KZ 900 B1 LTD
1978 KZ 1000 B2 LTD
1980 KZ 750 E1
Kowledge Speaks, But Wisdom Listens.
Jimi Hendrix.
1976 KZ 900 B1 LTD
1978 KZ 1000 B2 LTD
1980 KZ 750 E1
Kowledge Speaks, But Wisdom Listens.
Jimi Hendrix.
The following user(s) said Thank You: Rolf1976_KZ900
Please Log in or Create an account to join the conversation.
- Rolf1976_KZ900
-
Topic Author
- Offline
- Sustaining Member
-

Registered
- Posts: 498
- Thanks: 261
Re: Bike started to run real bad today electrical or carbs??
26 Aug 2023 10:06 - 26 Aug 2023 10:35Hello. The method you used to clean the carbs only put cleaners into the float bowls. Non would have been pulled up through the Jets. Unfortunately it was a waste of time unless your goal was only to flush out the bowls. At a bare minimum those carbs need to come off and sprayed out with brake cleaner and compressed air. I’d highly suggest a complete breakdown and clean. Then use the plastic inline filter as intended. They won’t last forever but will withstand the heat for a good many years. I see a fuel restriction potential where you have now reduced the surface area of the stone filter to just the end/area not in contact with the hose. It’s quite possible the carb bowl will run dry before you get to the end of the block. One other observation. The carbs you have are not 1976 version for the 900. Yours have fuel pilots below and behind the float bowl. The ‘76 Kz900 factory VM26SS would have air pilots in front of the slider bore angled into the carb throat just behind the airbox boot. It will mean Jets are different for tuning purposes, and internal parts if needed.
This is just a temporary trying to clean the carbs so i can ride the bike a little more before winter.If i have to take the rack out now i will not hawe the parts i need and clean them propely before season is over I dont think the carbs are so dirty since i have ridden the bike for 14 days with no sign of dirty carbs.When winter comes i will tear dov the carbs totally and go over them i done that with many bikes .
Some of the fuel sys cleaner and carbleaner did go thru the carbs jets .I cranked the bike with the plugcaps off and that makes a vacum that will suck some carbcleaner into them i knew also exatly how much fluid needed to fill 4 carbbowls and when cranking i could fill a little more in them that is a sign that the fluid in the bowls got sucked in thru jets.
It is of cource not good to do that to much because then the cylinderwalls wil bee washed from oil. You are right that my carbs is not from a 900 they are from a kz1000A1 i wrote that earlier in this post.The filters i have stuffed into the hoses will not cause fuel starvation. I have done the same on my Yamaha fj1200 and that bike is gravity feed. The reason that i use the filter that way is because on that bike there is no space for a fuelfilter and the fuel line gets kinked very easy if not placed exactly right i. can ride it on the highway full throttle no fuelstarvation on it.The main reason i use that filtersolution on the fj is that it has a tankliner that started to crack into small pieces .The liner worked fine for about 3 years then it just cracled up everywhere it was bill hirch tankliner specially made for motorcycles.The petcock has a filter inside the tank but i use the brassinsert just in case .I dont think this is a carbissue anymore because when i ran the bike for 14 days i checked the plugs and they was fine exept one that was too rich so i adjusted the fuelmixture screw about 5-10 minutes in on that cylinder.
This running bad has happend suddely and all 4 plugs are totally sotted after just a short ride.I dont hink all 4 carbs got dirty at once . I hawe now checked the timing both manually by hand twisting the advancer and the plugs spatk at right moment .also checked with a strobelight and it is fine.I hawe just been in the garage and checked that .the sparks look veak so i have bought 1 ohm sparkcaps that i will replace with the 5 ohm .I also wil install a relay mod and se it it gets better .Also checket the killswitch and it was clen inside. I suspect this can be a worn out ignition switch i have not had a look inside that yet.
Last edit: 26 Aug 2023 10:35 by Rolf1976_KZ900. Reason: picture wrong
Please Log in or Create an account to join the conversation.
- Wookie58
-
- Offline
- Moderator
-

Registered
- Posts: 5880
- Thanks: 3679
Re: Bike started to run real bad today electrical or carbs??
26 Aug 2023 11:15
You can feed the Dyna and the coils from the output of the by-pass relay (terminal 87) when it comes to checking the switches (kill and ignition) before you dive in and take them apart measure the output voltages using the same method as the coils (everything connected as normal)
1982 KZ1000 Ltd
www.kzrider.com/forum/11-projects/617631...-82-begins?start=192
kzrider.com/filebase-alias?view=download...d-fault-diagnosis&ca
www.kzrider.com/forum/11-projects/617631...-82-begins?start=192
kzrider.com/filebase-alias?view=download...d-fault-diagnosis&ca
The following user(s) said Thank You: Rolf1976_KZ900
Please Log in or Create an account to join the conversation.
- Rolf1976_KZ900
-
Topic Author
- Offline
- Sustaining Member
-

Registered
- Posts: 498
- Thanks: 261
Re: Bike started to run real bad today electrical or carbs??
26 Aug 2023 13:10 - 26 Aug 2023 13:18
Ok thanks i starting to see more clearly now,but when i look at the relays they might not be used .I will try measure the switches.
Last edit: 26 Aug 2023 13:18 by Rolf1976_KZ900. Reason: pictures
Please Log in or Create an account to join the conversation.
- Wookie58
-
- Offline
- Moderator
-

Registered
- Posts: 5880
- Thanks: 3679
Re: Bike started to run real bad today electrical or carbs??
27 Aug 2023 01:36
1982 KZ1000 Ltd
www.kzrider.com/forum/11-projects/617631...-82-begins?start=192
kzrider.com/filebase-alias?view=download...d-fault-diagnosis&ca
www.kzrider.com/forum/11-projects/617631...-82-begins?start=192
kzrider.com/filebase-alias?view=download...d-fault-diagnosis&ca
The following user(s) said Thank You: Rolf1976_KZ900
Please Log in or Create an account to join the conversation.
- Warren3200gt
-
- Offline
- User
-

Registered
- Posts: 1704
- Thanks: 893
Re: Bike started to run real bad today electrical or carbs??
27 Aug 2023 01:54
If its not the brake light failure unit It could be a ballast resistor. Seen them fitted to lots of Z's over the years for no apparent reason.
The following user(s) said Thank You: Rolf1976_KZ900
Please Log in or Create an account to join the conversation.
- Rolf1976_KZ900
-
Topic Author
- Offline
- Sustaining Member
-

Registered
- Posts: 498
- Thanks: 261
Re: Bike started to run real bad today electrical or carbs??
27 Aug 2023 02:08 - 27 Aug 2023 02:19
Thank you guys Warren3200gt i will try to check if i find a resistor .I can see there are 4 fitted on the HT cables I just been down in the garage and decided to take a closer look at the valves and timing before i start with the relay mod.
I need confirmation that the timing is not right set.I rotated engine to TDC 1 and 4 then the arrow on the exhaustcam is just a little over the head surface .So then i counted the pins on camchain.I started with the first pin above the little arrow mark on exhaustcamsprocket .I marked the pin that is in line with the 28 mark on inntakecamsprocket.Tested 3 times and it is only 27 pins to the 28 mark. Can you confirm i did this check right? What will be the easyest way to mowe the chain take off the sprocket while i try to not make it jump on the crank sprocket? or will i get enouh slack in chain if take the cam chain tensioner out?
I may be wrong sice the compression is good ?
I need confirmation that the timing is not right set.I rotated engine to TDC 1 and 4 then the arrow on the exhaustcam is just a little over the head surface .So then i counted the pins on camchain.I started with the first pin above the little arrow mark on exhaustcamsprocket .I marked the pin that is in line with the 28 mark on inntakecamsprocket.Tested 3 times and it is only 27 pins to the 28 mark. Can you confirm i did this check right? What will be the easyest way to mowe the chain take off the sprocket while i try to not make it jump on the crank sprocket? or will i get enouh slack in chain if take the cam chain tensioner out?
I may be wrong sice the compression is good ?
Last edit: 27 Aug 2023 02:19 by Rolf1976_KZ900. Reason: adding text2
Please Log in or Create an account to join the conversation.
- Warren3200gt
-
- Offline
- User
-

Registered
- Posts: 1704
- Thanks: 893
Re: Bike started to run real bad today electrical or carbs??
27 Aug 2023 02:50 - 27 Aug 2023 02:55
The exhaust cam looks correct. The timing mark can vary a little due to chain stretch. If the exhaust cam timing mark is 27 pins then the inlet cam has been fitted wrongly. Take the top idler sprocket off, it won't hurt anything just don't rotate the engine with it removed, to confirm pin count.
Regarding resistors in the ignition line.
If your plugs have an 'R' in the code name eg BR7ES it means you have resistor plugs.
Your plug caps will likely have a resistor in them also.
Two resistors in an ignition line will impede your spark badly and cause poor running, especially at low rpm, until the revs get high enough for the charge system to increase the volts to compensate. The relay modification won't resolve this.
You must have 1 resistor per ignition line AT MOST. No resistors is also fine.
Regarding resistors in the ignition line.
If your plugs have an 'R' in the code name eg BR7ES it means you have resistor plugs.
Your plug caps will likely have a resistor in them also.
Two resistors in an ignition line will impede your spark badly and cause poor running, especially at low rpm, until the revs get high enough for the charge system to increase the volts to compensate. The relay modification won't resolve this.
You must have 1 resistor per ignition line AT MOST. No resistors is also fine.
Last edit: 27 Aug 2023 02:55 by Warren3200gt.
The following user(s) said Thank You: Rolf1976_KZ900
Please Log in or Create an account to join the conversation.
- Rolf1976_KZ900
-
Topic Author
- Offline
- Sustaining Member
-

Registered
- Posts: 498
- Thanks: 261
Re: Bike started to run real bad today electrical or carbs??
27 Aug 2023 03:10
Ok Thanks Warren3200gt. I have not taken the top idler sprocket off ,but im almost sure that it is 27 because i first mark the pin at the 28th mark on sprocket .Then i start counting from the first pin above the little arrov on the exhaust cam sprocket (if that is the right pin to start with) then i count pins to the bracket that holds the topidler sprocket then i slowly rotate the engine
and count the pins that shows up as i rotate until the pin that i have marked shows up.
About the resistor stuff I have changed the sparkplugcaps yesterday from 5 ohm to 1 ohm but have not ridden the bike yet i also use ngk8bs non R plugs plugs. There are some resistors placed on the outside of the HT wires i may take them off .
and count the pins that shows up as i rotate until the pin that i have marked shows up.
About the resistor stuff I have changed the sparkplugcaps yesterday from 5 ohm to 1 ohm but have not ridden the bike yet i also use ngk8bs non R plugs plugs. There are some resistors placed on the outside of the HT wires i may take them off .
Please Log in or Create an account to join the conversation.
- Warren3200gt
-
- Offline
- User
-

Registered
- Posts: 1704
- Thanks: 893
Re: Bike started to run real bad today electrical or carbs??
27 Aug 2023 03:16
You'll need to take the top idler off to be able to lift the inlet cam and rotate it 1 tooth anyway so you can confirm pin count before taking the cam caps off.
The following user(s) said Thank You: Rolf1976_KZ900
Please Log in or Create an account to join the conversation.
Moderators: Street Fighter LTD
